抖音小店最详细开通方法:看完这篇干货帮你成

全网最全最详细的抖音开通方法,学不会,你拿块豆腐来砸我!

两千字干货适合新手小白慢慢享用,紧跟着抖音小店最新规定出来后,我就带着最新的好消息来了。现在开通小店取消了大门槛30w粉丝的要求,更不需要直播和拍摄视频,是不是特别心动。

我就给你们讲讲抖音小店的最新开通方法和我的实操战果,以及一些注意事项,下面将分几点阐述。

1.实操1年多后的战果2.开通抖音小店需要的资料3.开通抖音小店的操作步骤4.新店开通后的7大设置

一.实操1年多后的战果

我是21年3月份开始做抖店这个项目,当时是完全没有把这个东西当成是核心业务做的,只是单纯看好抖音的趋势,想着试试就入手了,没想到第一次入手的效果还不错,从4月初开始做出效果,一直持续到6月份,最高的时候能卖100多万。(仅代表个人收益)

抖音小店最详细开通方法:看完这篇干货帮你成4月份店铺业绩 抖音小店最详细开通方法:看完这篇干货帮你成5月份店铺业绩 抖音小店最详细开通方法:看完这篇干货帮你成6月份店铺业绩

想系统了解一下抖音小店的玩法和盈利步骤,可以点击下方卡片找我免费领取一份关于抖音小店的操作秘籍。

抖音小店最详细开通方法:看完这篇干货帮你成

二.开通抖音小店需要的资料

1.营业执照

抖音小店目前仅支持有营业执照的商家入驻,个体户或者企业户都可以。

抖音小店开通营业执照相关要求:

1、需提供三证合一/二证合一的营业执照原件扫描件或加盖公司公章的营业执照复印件;

2、确保未在企业经营异常名录中且所售商品在营业执照经营范围内;

3、距离有效期截止时间应大于3个月;

4、证件需保证清晰完整有效。

根据我的个人经验,强烈建议大家注册个体户的营业执照即可,个体户注册成本低,下证快,而且以后规模做大了,税收方面也有很多优惠措施。下面是办好了营业执照的入驻流程,有了营业执照基本上当天就可以入驻下店。

抖音小店最详细开通方法:看完这篇干货帮你成

2.法人身份证正反面照片及手持身份证照片

(1)需提供身份证照片正反面;

(2)需提供本人手持身份证照片(手持证件,上半身拍照,手臂完整露出);

(3)身份证须使用二代身份证;

(4)证件需保证清晰完整有效;

(5)企业须提供法定代表人身份证,个体工商户请提供经营者身份证。

(6)境外法人可提供护照或中华人民共和国外国人永久居留身份证,如提供护照,需同时提交护照名称页翻译件,加盖翻译机构公章;

3.银行账户信息

(1)需提供银行账户名称,开户行和账号;

(2)企业需提供开户主体与营业执照主体一致的对公账户;

(3)个体工商户可选择对公账户或者经营者的对私账户。若选择对公账户的,开户主体应与营业执照主体一致;若选择对私账户的,开户主体应与营业执照经营者一致。

抖音分享

4.店铺 LOGO

不是什么LOGO都可以的,你需要注意下面 3 点:

(1)logo 不得含有隐私信息、广告语、二维码、网址或任何联系方式;

(2)logo 不得侵权;

(3)logo 不得涉及政治敏感/恐怖惊悚类/过于暴露类的不良信息

三.开通抖音小店的操作步骤

1、进入抖音官方网站()

进入网站之后,把自己准备用来登录抖音的手机号,用验证登录即可。

抖音小店最详细开通方法:看完这篇干货帮你成

2、选择自己入住店铺的类型

根据自己的营业执照的类型来选择我们入驻的店铺的主题类型,下面这样的执照就是个体工商户

抖音小店最详细开通方法:看完这篇干货帮你成个体工商户 抖音小店最详细开通方法:看完这篇干货帮你成企业营业执照

我们建议的是办理个体工商户来入驻抖店。我们入驻抖店的时候是需要根据自己的营业执照的实际类型来选择对应的入驻类型。

抖音小店最详细开通方法:看完这篇干货帮你成

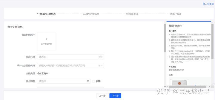
3、填写自己主体信息,店铺信息,资质信息等

我们先把营业执照上传到抖音平台,公司名称和社会统一信用代码系统就可以帮助我们自动填写上。

抖音点赞

抖音小店最详细开通方法:看完这篇干货帮你成

4、填写店铺信息,名称和logo

店铺的名字只要不与别人现有的名字冲突就可以,logo的话我们用系统自带的就行。

抖音小店最详细开通方法:看完这篇干货帮你成

5、选择店铺经营的类目,管理人姓名和电话

(1)店铺的类目需要我们根据营业执照上面的类目来选择,营业执照上面有类目的话我们才可以选择,营业执照上面没有的类目我们选择之后,审核也不会通过,所以建议按照营业执照上面的来选择。

(2)店铺管理人信息,这里的姓名可以和自己入驻抖店人不一致,手机号码也可以是其他手机号码。但记住,这个手机号码是我们提款时接收验证码时的手机号码,填写时一定要慎重,要使用自己的手机可接收验证码的手机号码。

抖音小店最详细开通方法:看完这篇干货帮你成

6、提交之后会人脸识别审核

需要我们根据提示使用抖音来扫码验证。

抖音小店最详细开通方法:看完这篇干货帮你成

7、提交之后系统审核完缴纳保证金即可

点击缴纳保证金之后,缴纳相对应的保证金,这样我们就入驻成功了。

抖音小店最详细开通方法:看完这篇干货帮你成

开店是真的太简单了,我就不过多进行描述了,开店过程中你会碰到各种各样的难题,我准备了一份【抖音小店开店百问百答】需要的可以点击下方卡片找我免费领取。

抖音小店最详细开通方法:看完这篇干货帮你成

四.新店开通后的7大设置

第一项:店铺基础设置

在店铺板块找到店铺设置,这个板块里面需要做以下工作。

抖音小店最详细开通方法:看完这篇干货帮你成

第一步:绑定店铺官方账号,绑定好这个账号之后,是可以免费开通蓝V账号,0粉丝开橱窗开直播的。

第二步:合同协议;能签署的合同协议全部签署。

抖音小店最详细开通方法:看完这篇干货帮你成

第二项:开通支付方式

在店铺板块下找到支付方式设置。

抖音小店最详细开通方法:看完这篇干货帮你成

开通4个汇款账户,需要注意的是,微信账号是需要开通两遍的。

意思就是你开通一遍之后,过段时间再看,发现明明开通了微信支付,为什么后台显示微信支付没有开通,就是这个原因,这个时候你再开通一遍就行了。

第三项:开通运费险

在店铺板块下,找到商家保障中心,开通运费险。

抖音小店最详细开通方法:看完这篇干货帮你成

第四项:开通未发货仅退款

在售后板块下找到极速退助手,开通未发货仅退款。

第五项:在物流板块下找到地址库管理,设置你的默认发货地址和默认退货地址。

对于做无货源的商家,默认发货地址建议选择你营业执照上的发货地址,退货地址在发货地址后面加上:联系客服确认具体退货仓库。

当有客户申请退货退款的时候,你再去新增退货地址(一件代发货上家的真实退货地址)即可。

第六项:这项属于上传产品后的操作

一定要做,否则产品前期没办法对接达人,在店铺后台中的营销中心,给店铺所有商品设置佣金,添加到精选联盟。初期建议可以把佣金设置20%~40%之间。

新手店铺前面可以设置高佣低价引流品(微赚不亏就行,快速起店),去吸引主播或者是自然流量截流。

第七项:开通机器人客服

1、在抖店后台找到接待,点击之后按照提示打开飞鸽客服系统

抖音小店最详细开通方法:看完这篇干货帮你成

2、在左侧菜单栏找到客服管理

抖音小店最详细开通方法:看完这篇干货帮你成

3、选择机器人

抖音小店最详细开通方法:看完这篇干货帮你成

4、点击之后选择右侧的开通机器人

抖音小店最详细开通方法:看完这篇干货帮你成

5、选择机器人接待的模式

抖音小店最详细开通方法:看完这篇干货帮你成

看完了这篇开店攻略,是不是觉得开店超简单啦,其实不然,开通店铺仅仅只是迈开了第一步罢了。难的是后面的选品等环节,不过我前面的文章也有讲过,感兴趣的同学可以去看看。

我是

一个有13年实战经验的电商人,08年入行,开店至今,21年3月开始做抖音小店,3个月店铺GMV过百万。

大家如果还有什么关于抖音小店的疑问可以点击下方卡片↓↓↓↓,送你一份抖音小店内部资料,有问必答哦!

文章均来自互联网如有不妥请联系作者删除QQ:314111741 地址:http://www.mqs.net/post/15655.html

相关阅读

  • 淘宝怎么运营推广(中小卖家必学的操作思路)

    淘宝怎么运营推广(中小卖家必学的操作思路)

    淘宝在很长一段时间内,一直被认为是中国最大的电子商务平台。人们在这里购物,与在别处购物一样,会感觉到很便捷、很实惠。因此,随着电商行业的发展。如今,淘宝网站的活跃用户数已经超过了1亿人(目前该数据仅统计了部分用户)。而作为一个淘宝...

    2025.12.09 14:15:37作者:iseeyuTags:运营
  • 如何保证缓存和数据的双写一致性

    如何保证缓存和数据的双写一致性

    image 但是在更新缓存方面,对于更新完数据库,是更新缓存呢,还是删除缓存。又或者是先删除缓存,再更新数据库,其实大家存在很大的争议。目前没有一篇全面的博客,对这几种方案进行解析。于是博主战战兢兢,顶着被大家喷的风险,写了这篇...

    2025.12.09 09:28:14作者:iseeyu
  • 【百度搜索引擎优化】如何快速了解百度搜索引擎优化的知识?(搜索引擎优化基本)

    【百度搜索引擎优化】如何快速了解百度搜索引擎优化的知识?(搜索引擎优化基本)

    在百度输入SEO优化,下拉框就有很多关键词,SEO优化工具,SEO查询,SEO技巧,SEO优化方案,SEO报价,SEO优化教程,SEO优化软件,SEO优化怎么做,等等,相关搜索也有很多长尾关键词。还可以加入一些群,找些大牛问下,向这些大牛学...

    2025.12.09 07:37:38作者:iseeyu

添加新评论