
structure.png
android/ios目录:原生代码。对应为Android/iOS Flutter插件目录。
lib目录:Dart 代码。Flutter开发者将会使用这里的Flutter插件实现的接口。
example目录:地图SDK的demo程序。用于验证Flutter插件的可用性的使用示例。
地图Flutter插件依赖配置项
Android端的Flutter插件配置项与官网关于Android地图SDK的配置说明类似,需要配置android目录下的两个文件:build.gradle、AndroidManifest.xml。
其中Android端的Flutter插件的包名为com.tencent.tencentmap,AndroidManifest.xml文件配置如下:
<manifest xmlns:android="http://schemas.android.com/apk/res/android"
package="com.tencent.tencentmap">
<!-- 腾讯地图 sdk 要求的权限(开始) -->
<!-- 访问网络获取地图服务 -->
<uses-permission android:name="android.permission.INTERNET" />
<!-- 检查网络可用性 -->
<uses-permission android:name="android.permission.ACCESS_NETWORK_STATE" />
<!-- 访问WiFi状态 -->
<uses-permission android:name="android.permission.ACCESS_WIFI_STATE" />
<!-- 需要外部存储写权限用于保存地图缓存 -->
<uses-permission android:name="android.permission.WRITE_EXTERNAL_STORAGE" />
<!-- 获取 device id 辨别设备 -->
<uses-permission android:name="android.permission.READ_PHONE_STATE" />
<!-- 获取日志读取权限,帮助我们提高地图 sdk 稳定性 -->
<uses-permission android:name="android.permission.READ_LOGS" />
<!-- 腾讯地图 sdk 要求的权限(结束) -->
<!-- 腾讯定位 sdk 要求的权限 (开始) -->
<!-- 通过GPS得到精确位置 -->
<uses-permission android:name="android.permission.ACCESS_FINE_LOCATION" />
<!-- 通过网络得到粗略位置 -->
<uses-permission android:name="android.permission.ACCESS_COARSE_LOCATION" />
<!-- 访问网络. 某些位置信息需要从网络服务器获取 -->
<uses-permission android:name="android.permission.INTERNET" />
<!-- 访问WiFi状态. 需要WiFi信息用于网络定位 -->
<uses-permission android:name="android.permission.ACCESS_WIFI_STATE" />
<!-- 修改WiFi状态. 发起WiFi扫描, 需要WiFi信息用于网络定位 -->
<uses-permission android:name="android.permission.CHANGE_WIFI_STATE" />
<!-- 访问网络状态, 检测网络的可用性. 需要网络运营商相关信息用于网络定位 -->
<uses-permission android:name="android.permission.ACCESS_NETWORK_STATE" />
<!-- 访问网络的变化, 需要某些信息用于网络定位 -->
<uses-permission android:name="android.permission.CHANGE_NETWORK_STATE" />
<!-- 访问手机当前状态, 需要device id用于网络定位 -->
<uses-permission android:name="android.permission.READ_PHONE_STATE" />
<!-- 腾讯定位 sdk 要求的权限 (结束) -->
<application>
<!-- 如果您key确认无误,却依然授权没有通过,请检查您的key的白名单配置 -->
<meta-data
android:name="TencentMapSDK"
android:value="Your key"/>
</application>
</manifest>
本文使用的Android端地图SDK版本为4.4.0。同时,本文Flutter插件的实现语言是基于Kotlin实现。build.gradle的依赖配置项如下:
dependencies {
implementation 'com.android.support:appcompat-v7:27.1.1'
implementation 'com.tencent.map:tencent-map-vector-sdk:4.4.0'
implementation "org.jetbrains.kotlin:kotlin-stdlib-jdk7:$kotlin_version"
compile "org.jetbrains.kotlin:kotlin-script-runtime:1.2.71"
}
地图Flutter插件加载地图实例
Flutter插件在上层UI Dart端与底层Native SDK端之间起到了一层桥接的作用。
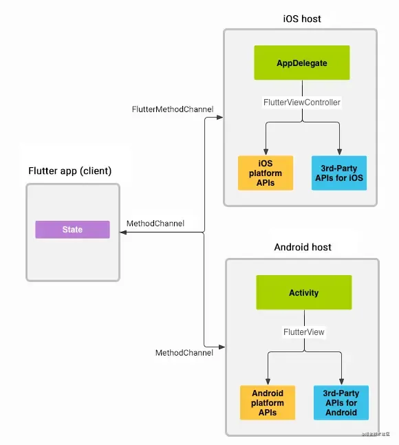
Flutter端与Native端之间通信的流程如下图所示:

structure1.png
Flutter 跟Native代码可以通过 MethodChannel 进行通信。客户端通过 MethodChannel 将方法调用和参数发生给服务端,服务端也通过 MethodChannel 接收相关的数据。
因此,在Flutter插件开发中,MethodChannel与EventChannel是两个不可避免用到的类。
用比较通俗的语言来解释这两个类的功能:
MethodChannel的作用是传递方法调用,例如在flutter端调用native端的方法或native端调用flutter端的方法。MethodChannel主要用于方法调用。
EventChannel的作用是发送消息,当native层想通知flutter层一些消息的时候,native层发送消息,Flutter接收消息。EventChannel通常用于数据流通信。
后续文章将详细讲解MethodChannel与EventChannel在地图SDK插件中的使用。
言归正传,本文重点要讲解使用PlatformView对地图实例进行加载的流程。
PlatformView的使用方式是与MethodChannel的使用方式类似的,具体的加载地图实例流程如下:
(1)Native端创建TencentMapView
TencentMapView继承自PlatformView。
PlatformView为Flutter 1.0版本中的通用组件,区分为Android和iOS。在Android平台上叫做 AndroidView组件,在iOS平台,叫UIKitView组件。
因此利用PlatformView构建加载Native SDK中的地图实例并在PlatformView中维护地图实例的生命周期。
TencentMapView中也加入了MethodChannel与EventChannel的注册逻辑,主要用于地图的接口进行双端交互,对于这两部分的说明将在后续文章中进行详细介绍。
Android端的TencentMapView实现如下:
class TencentMapView(context: Context, private val id: Int, private val activityState: AtomicInteger, tencentMapOptions: TencentMapOptions) : PlatformView, Application.ActivityLifecycleCallbacks{
// 加载构建地图实例
private val mapView = MapView(context, tencentMapOptions)
private val registrarActivityHashCode: Int = TencentmapPlugin.registrar.activity().hashCode()
// 维护地图实例生命周期
fun setup(){
when(activityState.get()){
STOPPED -> {
mapView.onStop()
}
RESUMED -> {
mapView.onResume()
}
CREATED -> {
mapView.onStart()
}
DESTROYED -> {
mapView.onDestroy()
}
}
// flutter端调用地图native SDK相关功能的MethodChannel
val mapChannel = MethodChannel(registrar.messenger(), "$mapChannelName$id")
mapChannel.setMethodCallHandler { methodCall, result ->
MAP_METHOD_HANDLER[methodCall.method]
?.with(mapView.map)
?.onMethodCall(methodCall, result) ?: result.notImplemented()
}
// native SDK通知flutter层相关消息的EventChannel
val mapEventChannel = EventChannel(registrar.messenger(), "$mapChannelName$id")
}
}
(2)在插件Native层的入口文件TencentmapPlugin.kt中注册刚写好的TencentMapView实例tencentMapView:
@JvmStatic
fun registerWith(registrar: PluginRegistry.Registrar){
//将TencentMapView实例注册到插件中
registrar.platformViewRegistry().registerViewFactory("com.tencentmap/map", tencentMapView)
}
(3)在Flutter端的dart代码使用AndroidView,将AndroidView嵌入到TencentMapView中:
class TencentMapView extends StatelessWidget{
const TencentMapView({
this.onTencentMapViewCreated,
});
final MapCreatedCallback onTencentMapViewCreated;
@override
Widget build(BuildContext context) {
if (defaultTargetPlatform == TargetPlatform.android) {
return AndroidView(
viewType: 'com.tencentmap/map',
onPlatformViewCreated: _onViewCreated,
creationParams: {
},
creationParamsCodec: const StandardMessageCodec(),
);
}
}
}
这里要注意的一点是,在Android端和Flutter端注册的viewType中的字符串值必须保持一致,用于唯一标识。在本文中的标识字符串为’com.tencentmap/map’,将Flutter端的AndroidView与Native端的TencentMapView建立了关联。
Flutter插件对应Demo示例呈现
Demo示例
demo UI采用了Flutter自支持的Material Design风格的一套UI组件。
Flutter demo调用地图SDK展示地图实例的界面如图所示:

Screenshot_20210324_164152_com.tencent.tencentmap_example.jpg
demo中还实现了地图基础操作的相关功能性接口,例如相关覆盖物的绘制等,示例如下图所示:

Screenshot_20210324_164210_com.tencent.tencentmap_example.jpg

Screenshot_20210324_164237_com.tencent.tencentmap_example.jpg
版本升级过程中遇到的小坑
在实际版本升级过程中,原有项目的demo运行起来是白屏,控制台打印出如下信息:
[VERBOSE-2:ui_dart_state.cc(157)] Unhandled Exception: ServicesBinding.defaultBinaryMessenger was accessed before the binding was initialized.
If you're running an application and need to access the binary messenger before `runApp()` has been called (for example, during plugin initialization), then you need to explicitly call the `WidgetsFlutterBinding.ensureInitialized()` first.
If you're running a test, you can call the `TestWidgetsFlutterBinding.ensureInitialized()` as the first line in your test's `main()` method to initialize the binding.
#0 defaultBinaryMessenger.<anonymous closure> (package:flutter/src/services/binary_messenger.dart:76:7)
#1 defaultBinaryMessenger (package:flutter/src/services/binary_messenger.dart:89:4)
#2 MethodChannel.binaryMessenger (package:flutter/src/services/platform_channel.dart:140:62)
#3 MethodChannel.invokeMethod (package:flutter/src/services/platform_channel.dart:314:35)
#4 MethodChannel.invokeMapMethod (package:flutter/src/services/platfo<…>
根据控制台的输出信息,经过查阅相关资料后找到了原因:该问题由Flutter版本升级导致的重大更改引起的:https://groups.google.com/g/flutter-announce/c/sHAL2fBtJ1Y/m/mGjrKH3dEwAJ
具体解决方法为:在main.dart文件中的main方法中,需要在runApp()前显式调用如下代码:
WidgetsFlutterBinding.ensureInitialized();
总结
本文主要介绍了腾讯地图SDK Flutter插件项目的构建、地图实例加载、demo呈现,对地图基础功能性接口的封装细节,将会在后续文章持续讲解。
作者:腾讯位置服务
链接:https://blog.csdn.net/weixin_45628602/article/details/115394375
来源:CSDN
著作权归作者所有。商业转载请联系作者获得授权,非商业转载请注明出处。
文章均来自互联网如有不妥请联系作者删除QQ:314111741 地址:http://www.mqs.net/post/12932.html
添加新评论