视频库
◦支持管理多账户下的全部视频资产、为视频自定义标签、共享视频,并可指定特定视频的共享范围;同时,也能快速从整体组织纬度看到视频的投放数据,以评估不同视频素材的效果表现。
![广告商和企业怎么样在快手平台投放广告?[NO.3] 广告商和企业怎么样在快手平台投放广告?[NO.3]](http://www.mqs.net/zb_users/upload/2024/01/20240105075217170441233722094.png)
注意:超级管理员可将视频上传至组织或账户,协作者可将视频上传至账户。
文中人群包、相关数据皆为虚拟数据,不涉及实际投放。
•支持在磁力纵横中统一进行人群包查看及管理,并支持一键推送人群包至其他账户,省去您繁琐操作的时间,解放您及团队的人力!
•功能入口:【资产】-【自定义人群包】
◦默认展现左上角组织下的所有人群包信息,无需再做上传操作。若您想查看其他组织下的人群包,在左上角切换组织即可。
◦筛选维度及形式同快手广告投放平台,您可依照需求搜索并找到对应的人群包。
![广告商和企业怎么样在快手平台投放广告?[NO.3] 广告商和企业怎么样在快手平台投放广告?[NO.3]](http://www.mqs.net/zb_users/upload/2024/01/20240105075219170441233918180.png)
a.【人群包详情】:点击对应人群包后的详情按钮,可直接查看人群包对应的详细信息,如覆盖人数、各流量端口的对应数据等。
b.【人群包推送】:点击对应人群包后的推送按钮,可直接将该人群包推送到对应账户中;或点击组织按钮,在全组织下账户中共享该人群包。
应用管理中心
•支持在磁力纵横上进行主体维度共享,降低跨账户管理成本;打通磁力引擎全域商业化场景,投放数据全维度聚合;支持磁力云服务器存储,广告下载体验更加流畅。
•功能入口:【资产】-【应用管理中心】
◦默认展示左上角组织内最新发布的应用,如果您想看其他组织下的应用,在左上角切换组织即可。(由于资产当前仅超管可用,您进入资产页面后无法更换自己无权限的组织,仅支持使用自己是超管身份的组织)
注意,您需要具备以下资质,才可正常使用应用管理中心能力:•账户资质认证:若当前组织下无任意账户通过资质审核,将提示【未通过资质认证】,需先完成资质认证才可使用应用管理。
•开发者资质认证(软件著作权):如果您没有开发者资质,则无法使用应用管理中心;若非您名下主体自有的资质,则需补充授权材料(入口同新增资质)。
•您需要选择对应的资质类型并上传资质照片,提交审核通过后完成认证。
•认证入口:【设置】-【认证管理】-【投放资质】-【新增资质】。
![广告商和企业怎么样在快手平台投放广告?[NO.3] 广告商和企业怎么样在快手平台投放广告?[NO.3]](http://www.mqs.net/zb_users/upload/2024/01/20240105075219170441233912102.png)
•应用管理
◦筛选维度及形式同广告投放平台,您可依照需求搜索并找到对应的应用。
◦支持查看应用ID/最近发布时间/状态/共享范围/;操作列表下支持更新应用包/应用信息,以及查看/共享/发布应用(发布动作仅支持审核通过的应用)
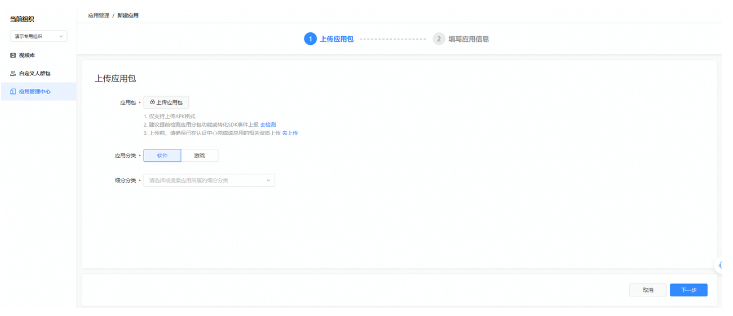
◦新建应用:在应用管理页面点击【新建应用】,进入新建应用页面后,您首先需要填写以下应用信息:
c.应用包:仅支持选择应用文件上传,其他格式的文件将无法成功上传;
d.应用分类以及细分类型;
e.完成填写后,点击【下一步】继续完善应用信息。
![广告商和企业怎么样在快手平台投放广告?[NO.3] 广告商和企业怎么样在快手平台投放广告?[NO.3]](http://www.mqs.net/zb_users/upload/2024/01/20240105075220170441234035708.png)
f.在【填写应用信息】页面中,您需要填写应用包信息以及应用基本信息(应用名称/简介,付费形式等),完成填写后即可提交应用审核。
g.您可以在应用管理页面或者点击【应用详情】查看应用审核进度、应用分包管理以及应用版本
•应用分包支持审核状态和版本维度进行删选,您也可以根据渠道号/备注进行搜索。
h.应用信息审核通过后即可点击【发布应用】,完成应用发布。
![广告商和企业怎么样在快手平台投放广告?[NO.3] 广告商和企业怎么样在快手平台投放广告?[NO.3]](http://www.mqs.net/zb_users/upload/2024/01/20240105075221170441234119865.png)
◦同步已有应用:进入应用同步页后,默认展示组织内所有账户下的广告账户自己所有(不含共享)的应用信息,您可将广告账户中的应用所有权过渡到当前组织中。同步应用后,该应用&该应用下所有分包将所有权从广告账户下迁移至组织中。
◦同步后的已有应用共享关系变更为:
▪若原有共享关系为不共享,则不共享;
▪若原有共享关系为公司所有账户共享,改为指定账户共享到对应主体下的账户
▪指定账户共享:则依旧为“指定账户共享”;保留原共享的快手广告账户。
创意组件
•支持创意组件跨账户、跨业务线的使用和管理、共享创意组件。
•包含图片磁贴、电商磁贴、优惠券磁贴、线索组件,四类创意组件,支持同步显示广告账户的创意组件,您可以对所有绑定账户的组件进行统一管理。
•功能入口: 【资产】-【创意组件】
![广告商和企业怎么样在快手平台投放广告?[NO.3] 广告商和企业怎么样在快手平台投放广告?[NO.3]](http://www.mqs.net/zb_users/upload/2024/01/20240105075221170441234153982.png)
◦默认展示左上角组织内最新发布的创意组件,如果您想看其他组织下的创意组件,在左上角切换组织即可。
注意:协作者身份仅可使用【创意组件】模块,作为协作者,您目前暂无访问自定义人群包、应用管理中心、视频库的权限。因此在这三项资产权限中,您暂时无法选择协作组织。 您可以:•筛选与搜索:您可以根据创意组件名称,组件类型(图片磁贴、电商磁贴、优惠券磁贴、线索组件)以及适用范围(快手)进行筛选。
•通过【查看共享范围】查看现有共享范围/ 添加账户共享/取消共享。
•点击【操作】-【共享】编辑现有共享范围,或选中组件后进行批量共享。
•点击【查看线索数据】可直接跳转广告账户对应的飞鱼CRM。
•支持查看关联计划书/创建时间,并可以通过【操作】-【编辑】设置投放时间、显示图片、组件名称等。
•新建组件:在创意组件页面点击【新建组件】,进入新建组件页面后,您首先需要完成以下组件信息:
◦选择账户:选择共享组件的账户
◦选择样式:您可以通过筛选选择您需要的组件类型,以及使用范围
◦设置内容:您需要根据您选择的组件类型进行内容的设置
二、快手广告推广:消息中心
功能入口:
•页面右上角邮箱位置下【个人信息与设置】--【消息订阅】或直接点击右上方铃铛icon直接进入【个人与设置】--【消息订阅】。
•在此,您可同意其他用户向您申请的协作者\管理员权限。
订阅选项:消息通知可以通过以下方式进行推送选择:
A. 推送地址可以填写不同的手机和邮箱(消息订阅最多支持添加10个联系方式) B. 消息订阅范围可设置全部广告账户或者指定账户(默认选择全部广告账户) C. 推送内容包括【协作】、【审核】、【财务】、【投放监控】、【系统】信息 D. 推送方式可以选择推送至【手机】或者【邮箱】消息列表筛选
消息列表页面新增以下能力:•消息类型筛选
•消息状态筛选(已读/未读)
•标记选定消息为已读状态
-------------------------------------------------------------------------------------------
现在随着短视频行业逐渐兴起,有许多广告商涌入了快手这个大流量平台。在快手平台投放开屏广告首先曝光,增加一些广告创意更能增加用户的消费欲望。快手平台除了评论区还创建了群聊小组,能够拉近用户与品牌的关系,将流量转化为品牌的消费,减少广告商的成本。现在在快手平台推广广告的价格是5000元!当然还有短视频广告和信息流广告可以供您选择!快手信息流广告代理商:北京王尘宇广告有限公司!
文章均来自互联网如有不妥请联系作者删除QQ:314111741 地址:http://www.mqs.net/post/21899.html
添加新评论