二、微信视频号推广私域引流
①如何在直播前创建直播预告
第一步:打开微信,选择【发现页】进入【视频号】直播观看界面。

第二步:先点击右上角,进入个人后台界面。

第三步:【创建预告】,演示如下。

第四步:演示如下,即可成功创建直播预告。

第五步:点击直播预约信息,即可查看直播预约二维码。

ps:直播预约二维码示意

备注:创建多场直播预告示意
重复1—5步,设置不同的直播时间,即可创建多场直播预告,点击【全部直播预告】查看所有已创建的直播预告。

②如何使用预约领券功能
第一步:进入直播预告页面,打开【预约可领券】开关。

第二步:选择要关联的优惠券。

第三步:返回预告创建页面,【关联优惠券】显示已关联的优惠券。

第四步:查看已关联的商品。

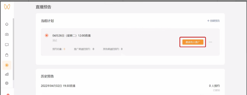
③如何邀请他人分享直播预告
第一步:登录微信视频号推广后台。

第二步:点击左侧【直播管理】,选择【直播预告】。

第三步:点击【创建预告】,填写开播时间和主题,点击【创建】按钮。


第四步:点击【邀请他人推广】按钮,扫描弹出二维码。


第五步:演示如下,跳转至专属界面。

第六步:演示如下,即可成功预约。

④如何使用个人专栏创建直播预约分享卡片
第一步:登录视频号助手,展开【直播管理】点击【个人专栏】,选择右侧【创建】。
第二步:根据指示按需填写,添加已创建好的直播预告,建议开启【直播回放】。
第三步:填写完成后,演示如下,等待审核通过即可。


第四步:进入直播界面,演示如下,点击个人专栏卡片进行推送。

①如何分享视频号个人专栏
第一步:登录视频号助手,演示如下,点击右上方【分享】按钮。

第二步:手机扫描弹出的二维码,跳转至个人专栏界面。

第三步:演示如下,即可将个人专栏进行分享。

①如何将视频号关联公众号
第一步:使用管理员手机扫码登陆微信公众号后台。

第二步:点击左侧【公众号设置】,接着点击右侧【绑定】,并使用管理员手机扫码完成身份验证。


第三步:进入绑定设置界面后,点击页面最下方【确定】按钮,选择需绑定的视频号。

第四步:并点击【绑定】按钮,即可成功绑定视频号。

②如何在微信公众号推广添加直播预约
登录微信公众号后台,进入图文编辑,选择【插入视频号】,选中需要的视频号直播预约即可完成。

添加后示意:

①服务号如何使用推送直播链接功能
第一步:创建直播消息
方法1:进入公众号后台,演示如下。
方法2:点击编辑器左侧【新建消息】,选择【直播】。

第二步:选择直播消息
如果当前已开播,则直接选中此直播间。

如当前未开播,则可开播或设置直播消息定时群发,开播后群发即可。

推送效果示意:

①视频号如何接入【微信客服】
第一步:打开微信,选择【发现】页,进入【视频号】,点击右上角头像按钮,找到【我的视频号】,点击视频号账号。

第二步:点击右上角【省略号】按钮,选择【账号管理】,接着选择【绑定的企业微信】,点击【去绑定】按钮。

第三步:点击【绑定视频号】输入视频号名称,然后使用视频号管理员手机号扫码,点击【绑定】按钮,即可成功绑定。

第四步:返回【账号管理】界面,选择【绑定的企业微信】,点击【微信客服】右侧的【去设置】按钮,然后用电脑打开微信官网;最后选择【在视频号中接入】,选择接入微信客服的视频号。

第五步:返回微信客服绑定界面,点击【开通】按钮,则开通完成。

三、微信广告运营工具
如何在直播间发群红包:
第一步:进入待启动的个人直播界面,演示如下(ps:开播后不能再选择其他群,只能在已选的群中发红包)。

第二步:直播中,点击下方【红包】按钮,选择【红包】,设置后即可在直播间中成功发送群红包。

直播间发红包示意:

文章均来自互联网如有不妥请联系作者删除QQ:314111741 地址:http://www.mqs.net/post/579.html
添加新评论